Instance Verification Kit (IVK)
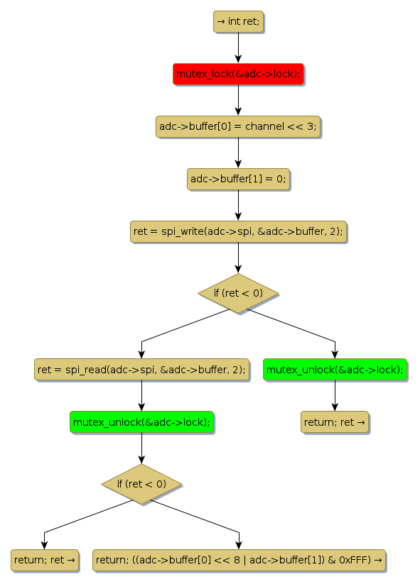
mutex lock @ [759+23+/linux-3.19-rc1/drivers/iio/adc/ti-adc128s052.c]
Instance Signature: lock
|
The Matching Pair Graph:
|
|
Function Name
|
Control Flow Graph (CFG)
|
Events Flow Graph (EFG)
|
Source Correspondence
|
|
adc128_adc_conversion
|
|
|
[691+21+/linux-3.19-rc1/drivers/iio/adc/ti-adc128s052.c]
|